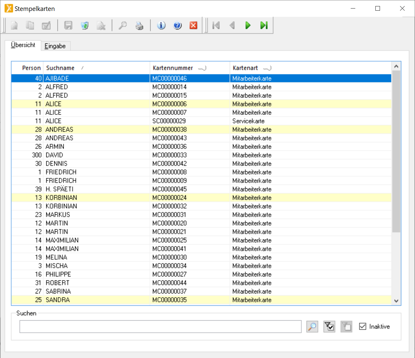
Um sich eine Liste aller Badges ausgeben zu lassen, gehen Sie über das Menü "Stammdaten -> Stempelkarten". Die inaktiven Karten/Badges können Sie ausblenden, indem Sie unten rechts bei "Inaktive" das Häkchen entfernen. Klicken Sie anschliessend oben in der Symbolleiste auf das Druckersymbol. Dort haben Sie dann diverse Ausgabemöglichkeiten (z. Bsp. PDF, Excel, Drucker, Bildschirmansicht).

Kommentare
0 Kommentare
Bitte melden Sie sich an, um einen Kommentar zu hinterlassen.